||
Land编委鉴赏
本研究创新性地构建了“无人机高分辨率采样—卫星遥感大尺度覆盖”的协同监测框架,通过随机森林等机器学习算法,实现了多光谱无人机数据向哨兵-2、GEOSAT-2卫星平台的升尺度建模,显著提升了退化生态系统中土壤有机碳 (SOC) 空间反演的精度与可扩展性。研究选取野火频发区与露天采矿地两类典型退化场景,系统验证了该技术体系在不同环境压力下的适用性与稳健性,凸显了其在复杂地表条件下的方法论优势。成果不仅推动了遥感与机器学习在土壤碳监测中的深度融合,也为退化生态系统的土壤质量评估、修复效果跟踪及碳汇管理提供了高分辨率、低成本的技术路径。该框架尤其适用于大范围、难进入区域的土壤有机碳动态监测,可服务于土地恢复规划、气候变化应对及联合国可持续发展目标 (SDGs) 相关指标的落地实践,具有明确的科学价值与政策支撑潜力。
文章导读
研究背景
土壤有机碳 (SOC) 是衡量土壤健康与生态系统稳定的关键指标,其耗竭是土壤退化的核心表征。野火、采矿等剧烈人为干扰正导致全球范围内SOC的快速流失,严重削弱土壤功能与碳汇潜力。然而,传统SOC监测依赖耗时费力、成本高昂的实地采样与实验室分析,难以支撑大范围、高频率的动态评估;而仅凭卫星遥感反演则受限于空间分辨率,在环境异质性强烈的典型退化区 (如复杂地形矿区、过火区) 精度不足。现有“无人机高分辨”与“卫星广覆盖”的遥感能力之间存在尺度鸿沟,缺乏有效的协同与升尺度方法,制约了对退化生态系统土壤碳动态的精准、高效制图与科学管理。
研究意义
本研究提出了“无人机高分辨采样-卫星广域覆盖-机器学习升尺度”的创新框架,通过整合多源遥感数据与随机森林算法,实现了SOC的高精度、大范围空间反演,并在野火区与露天矿区成功验证。该研究不仅为退化生态系统土壤碳监测提供了可靠方法,也为区域土地恢复与碳汇管理提供了可推广的技术支持,具有明确的科学价值与政策应用潜力。
研究材料与方法
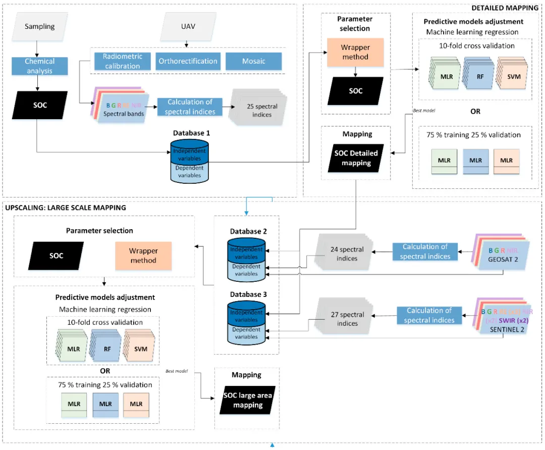
本研究选取西班牙阿斯图里亚斯两个典型退化生态系统为研究区:野火频发的Allande山区与露天煤矿区Tormaleo。研究采用多平台遥感与机器学习结合的方法,构建了从地面到卫星的土壤有机碳 (SOC) 升尺度制图技术体系。
数据采集与处理
在两个研究区按野火复发频率 (0至4次) 及矿区退化状态 (退化DS、恢复RS、自然NS) 系统布设采样点,共采集127个土壤样品。SOC含量采用Shimadzu TOC分析仪测定。遥感数据源包括:① 大疆P4多光谱无人机 (UAV),获取蓝、绿、红、红边与近红外波段数据,经PIX4D软件处理生成高分辨率反射率影像;② GEOSAT-2与SENTINEL-2卫星影像,经大气与地形校正后使用。通过NDVI阈值与LiDAR高度数据提取灌丛覆盖区域。
模型构建与评估
采用双重建模策略:①直接估算:以地面SOC实测值为因变量,UAV光谱特征为自变量建立预测模型;②升尺度建模:将UAV生成的SOC分布图作为因变量,以GEOSAT-2或SENTINEL-2的光谱特征为自变量,实现从局部到区域的尺度拓展。使用包裹式特征选择优化变量子集,并比较多元线性回归 (MLR)、随机森林 (RF) 与支持向量机 (SVM) 三种算法的性能。模型通过10折交叉验证与独立验证集 (75%训练/25%验证) 进行评估,以决定系数 (R²)、相对均方根误差 (rRMSE) 与残差预测偏差 (RPD) 作为精度评价指标。

技术路线图
研究结果与讨论
对比分析表明,野火干扰区土壤有机碳平均含量为266 g·kg⁻¹,中位数为250 g·kg⁻¹,数据分布相对均衡但变幅较大 (21–450 g·kg⁻¹),标准差达104 g·kg⁻¹,体现出野火后碳库的空间异质性及碳再分配特征。而采矿扰动区SOC均值仅为64 g·kg⁻¹,中位数显著低于均值 (35 g·kg⁻¹),呈现右偏分布,表明大部分样点碳严重耗竭,仅少数区域因自然残留或恢复措施维持较高碳储。这种差异揭示了野火导致的碳损失多伴随后续植被恢复与碳再积累过程,而采矿活动则通过彻底移除表土层及长期物理扰动导致碳库近乎不可逆的衰减。
机器学习模型比较表明,经交叉验证调优的随机森林在多数情景中均呈现最佳拟合性能,尤其在无人机至哨兵-2的升尺度建模中取得最高解释度 (R² = 0.761) 与最低相对均方根误差 (rRMSE = 8.6%),显示出其优异的非线性关系捕捉能力及抗过拟合稳健性。支持向量机在部分升尺度任务中表现接近RF,但在特征受限时预测力下降;多元线性回归则因无法处理光谱与SOC间的复杂响应而显著逊色。升尺度方法通过融合无人机高空间分辨率数据与卫星广覆盖优势,实现了局部细节保持与大范围外推的有效平衡,为区域SOC制图提供了可行技术路径。

在最佳模型 (随机森林RF) 中,各特征对土壤有机碳估计的重要性百分比。
变量重要性分析揭示,近红外与红光区域及其构建的植被指数在各类模型中均贡献突出。无人机模型中,亮度指数、土壤调节植被指数及修正型土壤调节植被指数等指数权重最高;哨兵-2模型中,比值植被指数、绿度归一化植被指数及归一化红边指数等表现主导作用,反映出植被光合活性、生物量及胁迫状态与表层SOC的强关联性。此外,短波红外波段通过土壤湿度与有机质敏感指数提供辅助信息。结果表明,在灌丛覆盖的退化生态系统中,植被冠层光谱特征可作为SOC的有效间接指标,尤其通过红边与近红外区域能够有效捕捉碳输入与固存相关的生态过程信号。

基于无人机的直接估算及升尺度至哨兵-2的土壤有机碳评估制图,分别针对野火区 (左图) 和矿区 (右图)。
研究总结
本研究成功验证了一种基于无人机与多光谱卫星影像升尺度融合的土壤有机碳遥感监测方法学框架。该框架在野火频发与采矿废弃这两种典型退化生态场景中均表现出良好的适用性与鲁棒性,证实了利用灌丛植被作为SOC间接光谱指示因子的可行性。方法论的核心在于无人机数据卓越地捕捉了局地异质性,而哨兵-2数据则凭借其优异的光谱分辨率实现了区域尺度SOC的可靠外推与制图。从机器学习建模角度看,采用交叉验证优化的非参数算法,特别是随机森林,显著提升了模型的预测精度与泛化能力,有效刻画了光谱特征与SOC之间复杂的非线性关系。本研究为退化生态系统土壤碳库的精准监测、管理与气候减缓行动提供了有力的科学工具。
阅读英文原文:https://www.mdpi.com/2073-445X/14/2/377
本文撰稿人介绍
宋伟 副研究员(中国科学院地理科学与资源研究所)
长期从事土地利用变化科学的相关研究工作,具体研究方向包括土地利用变化检测、土地利用变化建模与模拟、土地利用政策、土地利用变化的生态效应以及土地整治、土地利用规划等。在国内外学术期刊发表论文110余篇,其中第一/通讯作者SCI/SSCI收录论文80余篇,在Web of Science核心集中被引近2400次,单篇最高被引305次。第一/通讯作者论文中有3篇入选 ESI 高被引论文,1篇入选Ecological Modelling 的2014~2018年Most Cited论文。
担任国际期刊 IJERPH 和 Scientific Reports 编委。获省部级奖励6次 (其中第一完成人二等奖1次)、获第十四届全国青年地理科技奖。参与了《全国重要生态系统保护和修复重大工程总体规划 (2021~2035年)》《大运河生态环境保护修复专项规划》等规划的编制工作,参与撰写的3份咨询报告得到中办采用。
Land 期刊介绍
主编:Christine Fürst, University of Halle, Germany
期刊创刊于2012年,期刊涵盖土地系统科学、地表景观、土壤和水、城乡发展、土地与气候相互作用、水-能源-土地-食物纽带关系 (WELF)、生物多样性研究和健康关系、土地建模和数据处理、生态系统服务以及多功能性等研究,并致力于人类可持续发展。现已被 Scopus、SSCI、AGRICOLA、AGRIS、GeoRef、RePEc 等多个关键数据库收录,5-Year Impact Factor: 3.4 (2024)。
2024 Impact Factor:3.2
2024 CiteScore:5.9
Time to First Decision:17.5 Days
Acceptance to Publication:2.5 Days
期刊主页:https://www.mdpi.com/journal/land

Archiver|手机版|科学网 ( 京ICP备07017567号-12 )
GMT+8, 2026-5-19 22:32
Powered by ScienceNet.cn
Copyright © 2007- 中国科学报社